JProfiler – the Leading Java Profiler for Deep JVM Analysis
JProfiler bridges high-level analytics and low-level JVM data, delivering unmatched insights to solve your toughest performance problems, memory leaks, threading issues, and higher-level problems in technologies like JDBC, JPA, and more.
Why JProfiler?
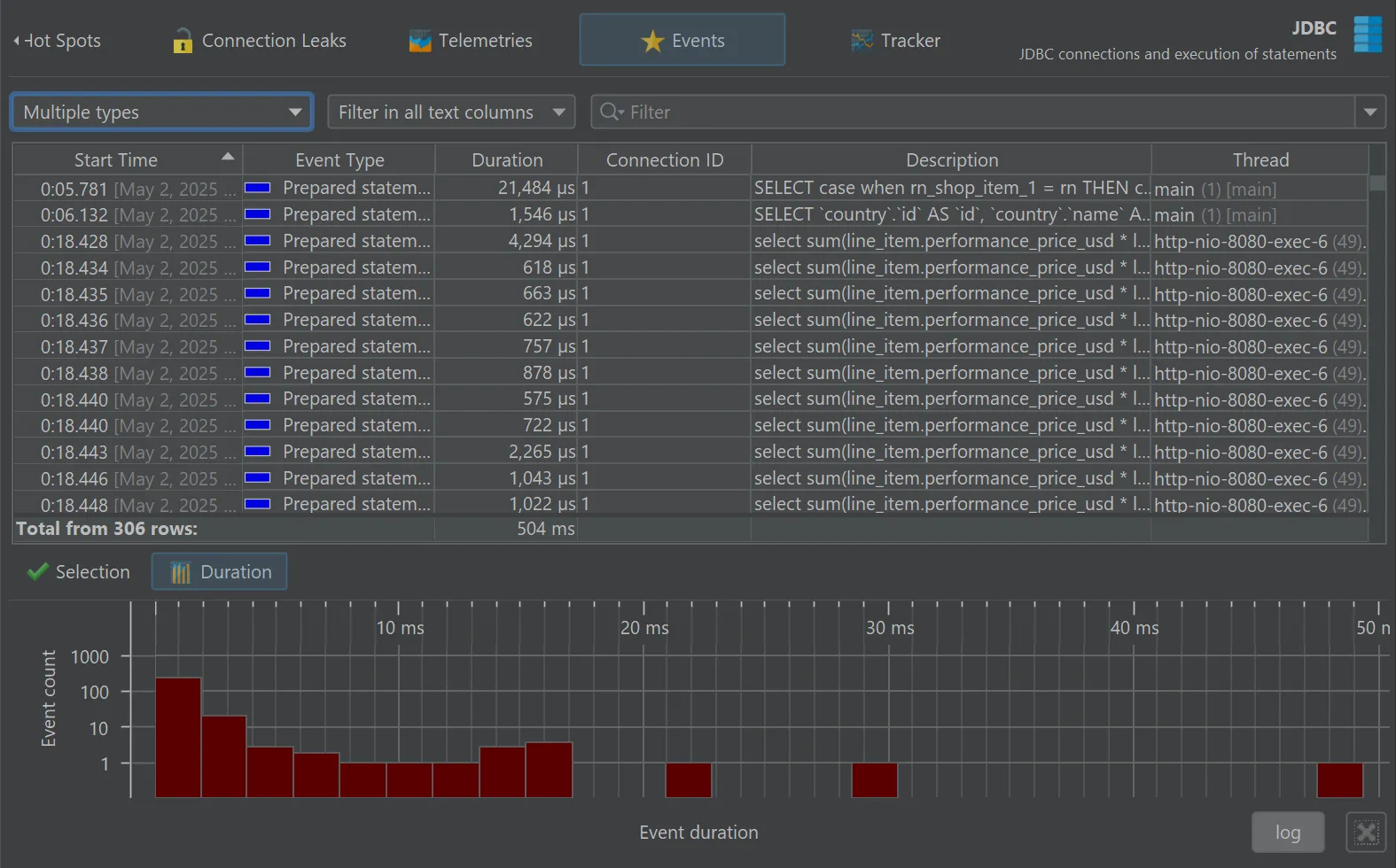
Deep insight into JDBC and JPA
Database calls are a top source of performance issues. JProfiler helps you find and fix them in record time.
Built-in support for Kubernetes and Docker
Profiling JVMs in containers is hard. With JProfiler, just select them in the UI without any setup headaches.
Zero-configuration remote profiling
All you need are SSH credentials to profile remote JVMs. No remote installation required.
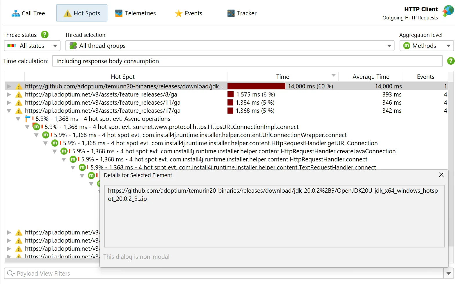
Advanced profiling of HTTP calls
JProfiler is the tool for analyzing HTTP performance. It covers incoming and outgoing calls, even across JVM boundaries.
Excellent support for Spring and JEE
JProfiler understands Spring and JEE components, combining high-level context with low-level method call data.
... and much more
Save time and money with JProfiler
The cost of JProfiler is amortized incredibly quickly
Boost your productivity with the best profiling tool on the market. With JProfiler, you’ll be able to
- Focus your time on business logic
- Fix performance and memory issues where it actually matters
- "Do things that don't scale first, and improve later" — Paul Graham
Many of our customers have cut their cloud costs in half. With JProfiler, you’ll be able to
- Optimize resource usage
- Reduce data transfer rates
- Minimize CPU and memory requirements
When production goes down, every second counts. With JProfiler, you’ll be able to
- Profile live systems using powerful remote attach functionality
- Debug isolated cases in real time with advanced probes
- Analyze post-mortem snapshots like JFR and HPROF with the full power of JProfiler
What our users are saying
30000+ customers around the globe and 75%+ of all Fortune 500 companies use JProfiler.
“I recently evaluated JProfiler to identify some performance issues in an app I'm working on in my current consulting gig. I had been banging my head against the wall trying to get tools like VisualVM working against the IBM JVMs that the client uses and then I tried JProfiler. With the IDE plugin support it provides, it just worked and in the last day or so, I've been able to easily identify sources for all our major performance problems.”
“What started out as a search for a memory leak and a trial of JProfiler turned out to be the find of a year. Not only did we find our memory leak, we got started in only minutes of setup work, found slow background processes, reduced server costs and tuned our software to make it faster and more responsive. All this in just a week and a free trial. Given the results it seemed obvious we should add JProfiler to our tool chain!”
“I have evaluated lots of Java profilers. Yours is simply FAN-TA-STIC!. I love the 'live' views and auto-updated profiling information. JProfiler is also the only profiling tool to reliably report time spent in JNI calls, which is very valuable in our Java applications which are JNI intensive.”
Watch screencasts
We're publishing screencasts for JProfiler in our blog for important use cases and for new features.





































